This case study explores how redesigning a single visualization feature evolved into a reusable, scalable data visualization system - transforming both the product and the design process.
Arkieva is a supply-chain company with a range of products designed to help businesses plan and optimize their operations. One of its main focuses in recent years has been developing a modern SaaS platform that brings its proven supply-chain expertise to the cloud.
The task was to redesign the chart/graph that is displayed in the Planning Worksheet page under the S&OP category.
S&OP (Sales and Operations Planning)
Sales and Operations Planning is an integrated management process that balances a company's supply and demand. It aligns various departments like sales, marketing, and manufacturing to create a single, cohesive plan that optimizes resources, meets financial goals, and improves overall supply chain efficiency. This helps a company avoid issues like overproduction or stock-outs, leading to higher profitability and customer satisfaction.
Because of the complexity of the table below the graph - the current chart does not convey all of the needed information properly and could be improved.

The Planning Worksheet was displaying a flow diagram (Sankey) that visualized the quantities of a given product or category and how they were distributed. The key feature back then was the width of the arrows or bands to be proportional to the flow rate, meaning a thicker arrow represents a larger quantity going somewhere.


This got quickly out of hand for some products and the result was a mess of strings or bands that you can barely make out, plus it wasn't giving enough information on how things were moving and if there were any problems.
Things that were not clear:

The business wanted something that did a better job at displaying the currently available information and maybe something more if I can figure out what.

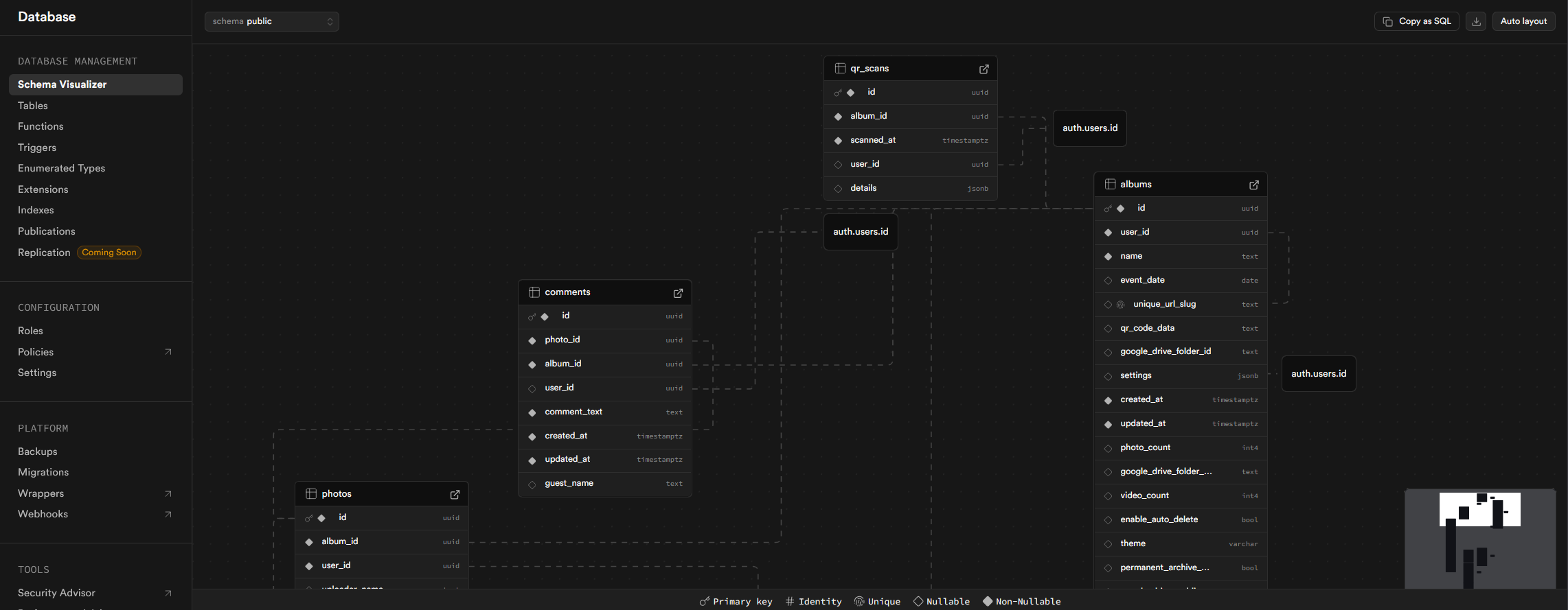
Given the information that needs to be displayed and our current infrastructure - the choice for a chart/graph to replace our current solution was hard. The business wanted some sort of node-based preview which was hard to find since the data is very specific. After some online research, I was inspired by **Supabase**’s Schema Visualizer, which handles complex data and entities elegantly.

and wanted to know if the library is custom or is it something that we can use too. That's when I came across **React Flow** and suggested (and based my whole design on it) it to the development team.

After comparing several libraries, I found React Flow most aligned with our needs - it supported node-based visualization, interactivity, and modularity, all critical for long-term reuse.
Early designs:



The initial proposition to the developers and business was as follows:

OR

Ultimately the horizontal layout was chosen due to it being easier to follow.
While it might seem confusing at first, every node represents a state in the Planning Worksheet and the items in that state or location. The items are represented as codes - as this is how clients navigate their library of items, products and locations.

There were a lot of iterations on this deciding on how it should look and what type of information is available from the back-end and what needs to be added. Quantities going from one node to another were added to the line itself to make it more clear what quantity is going where.

Micro interactions and more styling was added to the nodes making them even more appealing and giving out more feedback about what's going on.
When this feature went live, it didn’t just fix one visualization problem - it changed how we thought about data representation across the entire product.
Before, each chart or graph in the system was built independently. Every new visualization required its own custom logic, which made the platform inconsistent and hard to maintain.
By introducing a node-based visualization system, we unintentionally created a design and technical framework that could be reused across the product - saving time for both design and engineering.
Here are a few other examples of how I started using this library to leverage the future designs of features.
The feature request:

The proposed (and later implemented) solution:

What the business wanted:

What the design looked like after using node-based visualization:


Micro interactions and different layouts were created to fit the need of all the features and wants of the business and product and also make it more attractive to the common user using this user interface.
While the end result looks simple, it came from a lot of iteration and back-and-forth between design and development.
A few key principles emerged from this project:
This project reminded me that sometimes solving a local UX issue can unlock something much bigger.
What started as a chart redesign ended up setting a visual foundation for multiple future features.
If I had to summarize it in one sentence:
Designing for clarity led to scalability.